© navision.pl | Opracowano na podstawie: Microsoft Learn (CC BY 4.0)
Praca z układami Word
Układ raportu Word określa zawartość i format raportu podczas jego podglądu i drukowania z Business Central. Te układy tworzy się i modyfikuje za pomocą programu Microsoft Word.
Podczas modyfikowania układu raportu Word określasz pola zestawu danych raportu, które mają być uwzględnione w raporcie, oraz sposób ich rozmieszczenia. Definiujesz również ogólny format raportu, taki jak czcionka i rozmiar tekstu, marginesy oraz obrazy tła. Zawartość raportu zwykle rozmieszcza się poprzez dodawanie tabel do układu.
Aby wprowadzić ogólne zmiany formatowania i układu, takie jak zmiana czcionki tekstu, dodanie lub modyfikacja tabeli lub usunięcie pola danych, użyj standardowych funkcji edycji dostępnych w programie Microsoft Word, tak jak w przypadku każdego dokumentu Word.
Jeśli projektujesz układ raportu Word od podstaw lub dodajesz nowe pola danych, zacznij od dodania tabeli zawierającej wiersze i kolumny do przechowywania pól danych.
Porada
Pokaż linie siatki tabeli, aby widzieć granice komórek tabeli. Pamiętaj, aby ukryć linie siatki po zakończeniu edycji. Aby pokazać lub ukryć linie siatki tabeli, zaznacz tabelę, a następnie w obszarze Układ na karcie Tabela wybierz Wyświetl linie siatki.
Osadzanie czcionek w układach Word w celu zachowania spójności
Aby zapewnić, że raporty zawsze będą wyświetlane i drukowane z zamierzonymi czcionkami, niezależnie od tego, gdzie użytkownicy otworzą lub wydrukują raporty, możesz osadzić czcionki w dokumencie Word. Jednak osadzanie czcionek może znacznie zwiększyć rozmiar plików Word. Dowiedz się więcej o osadzaniu czcionek w programie Word w artykule Osadzanie czcionek w programach Word, PowerPoint lub Excel.
Szybki start: Modyfikowanie układu Word
Aby dostosować układ Word dla raportu, wykonaj następujące kroki:
- Pobierz plik .docx układu Word.
W Business Central możesz wyeksportować istniejący układ ze strony Układy raportów. 1. Otwórz plik układu w programie Word. 1. Wprowadź wymagane zmiany w układzie Word zgodnie z opisem w sekcjach Dodawanie pól danych i Dodawanie pól obrazów, które następują. 1. Zapisz plik. 1. W Business Central wróć do strony Układy raportów, a następnie zaimportuj zmodyfikowany układ, aby zastąpić istniejący układ lub utworzyć nowy układ.
Dowiedz się więcej w artykule Wprowadzenie do tworzenia układów raportów.
Porada
Business Central oferuje dodatek do programu Word, który umożliwia wprowadzanie wielu modyfikacji układu, takich jak dodawanie pól danych i etykiet, z przyjaznego dla użytkownika okienka zadań zamiast Okienka mapowania XML. Dowiedz się więcej w artykule Używanie dodatku Word w układach raportów.
Dodawanie pól danych
Zestaw danych raportu może składać się z pól wyświetlających etykiety, dane i obrazy. W tym artykule opisano procedurę dodawania pól zestawu danych raportu do istniejącego układu raportu Word. Pola dodaje się za pomocą niestandardowej części XML programu Word dla raportu i dodając kontrolki zawartości mapowane na pola zestawu danych raportu. Dodawanie pól wymaga pewnej znajomości zestawu danych raportu, aby można było zidentyfikować pola, które chcesz dodać do układu.
Uwaga
Nie można modyfikować wbudowanych układów raportów.
Aby otworzyć niestandardową część XML dla raportu w programie Word
-
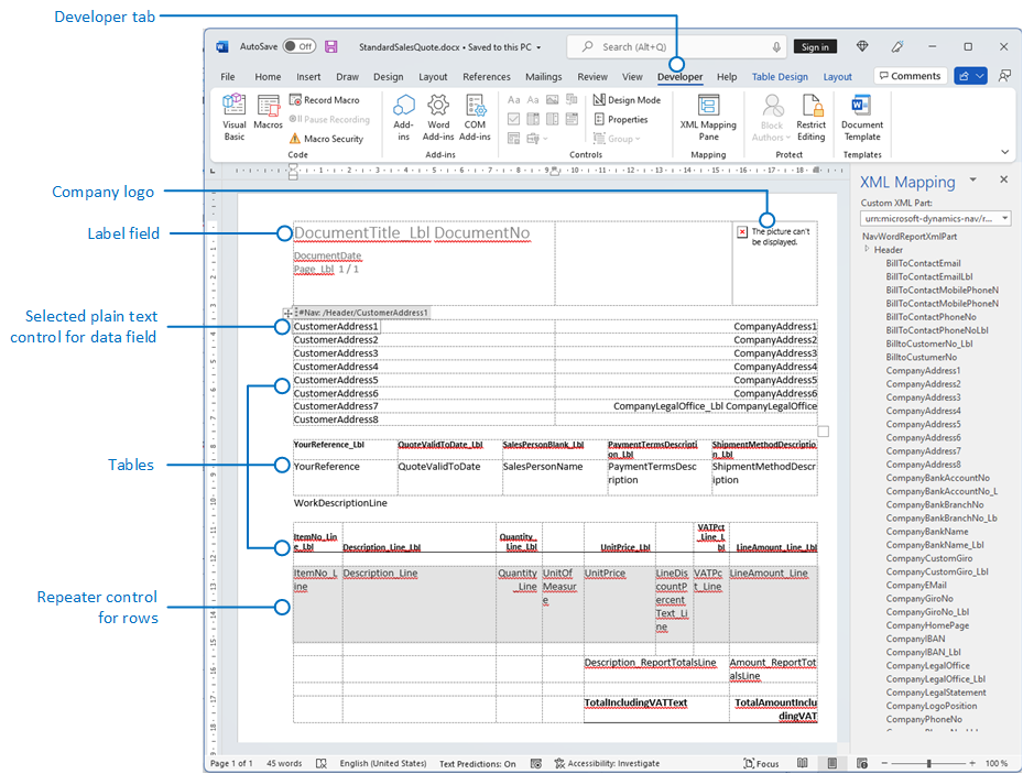
Wyświetl kartę Deweloper na wstążce programu Microsoft Word.
Domyślnie karta Deweloper nie jest wyświetlana na wstążce. Dowiedz się więcej w artykule Wyświetlanie karty Deweloper na wstążce.
-
Na karcie Deweloper wybierz Okienko mapowania XML.
-
W okienku Mapowanie XML, na liście rozwijanej Niestandardowa część XML wybierz niestandardową część XML dla raportu Business Central, która zwykle znajduje się na końcu listy. Nazwa niestandardowej części XML ma następujący format:
urn:microsoft-dynamics-nav/reports/<report_name>/<ID><report_name>to nazwa przypisana do raportu<ID>to numer identyfikacyjny raportu.Po wybraniu niestandardowej części XML okienko Mapowanie XML wyświetla etykiety i kontrolki pól dostępne dla raportu.
Aby dodać etykietę lub pole danych
- Umieść kursor w dokumencie w miejscu, w którym chcesz dodać kontrolkę.
- W okienku Mapowanie XML kliknij prawym przyciskiem myszy kontrolkę, którą chcesz dodać, wybierz Wstaw kontrolkę zawartości, a następnie wybierz Zwykły tekst.
Uwaga
Nie można dodać pola, ręcznie wpisując nazwę pola zestawu danych w kontrolce zawartości. Należy użyć okienka Mapowanie XML do mapowania pól.
Aby dodać powtarzające się wiersze pól danych w celu utworzenia listy
- W tabeli dodaj wiersz tabeli zawierający kolumnę dla każdego pola, które ma być powtarzane.
Ten wiersz służy jako element zastępczy dla powtarzających się pól.
- Zaznacz cały wiersz.
- W okienku Mapowanie XML kliknij prawym przyciskiem myszy kontrolkę odpowiadającą elementowi danych raportu zawierającemu pola, które mają być powtarzane, wybierz Wstaw kontrolkę zawartości, a następnie wybierz Powtarzające się.
-
Dodaj powtarzające się pola do wiersza w następujący sposób:
- Umieść wskaźnik w kolumnie.
- W okienku Mapowanie XML kliknij prawym przyciskiem myszy kontrolkę, którą chcesz dodać, wybierz Wstaw kontrolkę zawartości, a następnie wybierz Zwykły tekst.
- Dla każdego pola powtórz kroki a i b.
Dodawanie pól obrazu
Zestaw danych raportu może zawierać pole z obrazem, takim jak logo firmy lub zdjęcie zapasu. Aby dodać obraz z zestawu danych raportu, należy wstawić kontrolkę zawartości Obraz.
Obrazy są wyrównywane do lewego górnego rogu kontrolki zawartości i automatycznie zmieniają rozmiar proporcjonalnie, aby dopasować się do granic kontrolki zawartości.
Ostrzeżenie
Można dodawać tylko obrazy w formatach obsługiwanych przez program Word, takich jak .bmp, .jpeg i .png. Jeśli dodasz obraz w formacie nieobsługiwanym przez program Word, podczas uruchamiania raportu z klienta Business Central zostanie wyświetlony błąd.
Aby dodać obraz
- Umieść wskaźnik w dokumencie w miejscu, w którym chcesz dodać kontrolkę.
- W okienku Mapowanie XML kliknij prawym przyciskiem myszy kontrolkę, którą chcesz dodać, wybierz Wstaw kontrolkę zawartości, a następnie wybierz Obraz.
- Aby zwiększyć lub zmniejszyć rozmiar obrazu, przeciągnij uchwyt zmiany rozmiaru od środka kontrolki zawartości lub w jego kierunku.
Usuwanie etykiet i pól danych
Etykiety i pola danych raportu są zawarte w kontrolkach zawartości w programie Word. Poniższy rysunek przedstawia kontrolkę zawartości po jej zaznaczeniu w dokumencie programu Word.
Nazwa etykiety lub pola danych jest wyświetlana w kontrolce zawartości. W tym przykładzie nazwa pola to CompanyAddr1.
Aby usunąć etykietę lub pole danych
-
Kliknij prawym przyciskiem myszy pole, które chcesz usunąć, a następnie wybierz Usuń kontrolkę zawartości.
Kontrolka zawartości zostaje usunięta, ale nazwa pola pozostaje jako tekst.
1. Usuń pozostały tekst zgodnie z potrzebami.
Omówienie niestandardowej części XML
Układy raportów programu Word są oparte na niestandardowych częściach XML. Niestandardowa część XML dla raportu składa się z elementów odpowiadających pozycjom danych, kolumnom i etykietom tworzącym zestaw danych raportu. Niestandardowa część XML służy do mapowania danych do raportu podczas jego uruchamiania.
Struktura XML niestandardowej części XML
Poniższa tabela zawiera uproszczony przegląd struktury XML niestandardowej części XML.
| Elementy XML | Opis |
|---|---|
<?xml version="1.0" encoding="utf-16"?> |
Nagłówek |
<WordReportXmlPart xmlns="urn:microsoft-dynamics-365/report/<reportname>/<id>/" |
Specyfikacja przestrzeni nazw XML. <reportname> to nazwa przypisana do raportu. <id> to identyfikator przypisany do raportu. |
..<Labels>....<ColumnNameCaption>ColumnNameCaption</ColumnNameCaption>....<LabelName>LabelCaption</LabelName>..</Labels> |
Contains all the labels for the report. - Label elements that are related to columns have the format <ColumnNameCaption>ColumnNameCaption</ColumnNameCaption>.- Label elements have the format <LabelName>LabelName</LabelName.- Labels are listed in alphabetical order. |
..<DataItem1>....<DataItem1Column1>DataItem1Column1</DataItem1Column1> |
Element danych najwyższego poziomu i kolumny. Kolumny są wymienione w kolejności alfabetycznej. |
....<DataItem2>......<DataItem2Column1>DataItem2Column1</DataItem2Column1>....</DataItem2>....<DataItem3>......<DataItem3Column1>DataItem3Column1</DataItem3Column1>....</DataItem3> |
Elementy danych i kolumny zagnieżdżone w elemencie danych najwyższego poziomu. Kolumny są wymienione w kolejności alfabetycznej pod odpowiednim elementem danych. |
..</DataItem1></WordReportXmlPart> |
Element zamykający. |
Niestandardowa część XML w programie Word
W programie Word niestandardową część XML otwiera się w okienku Mapowanie XML, a następnie używa się tego okienka do mapowania elementów na kontrolki zawartości w dokumencie programu Word. Okienko Mapowanie XML jest dostępne z karty Deweloper (więcej informacji: Wyświetlanie karty Deweloper na wstążce).
Elementy w okienku Mapowanie XML są wyświetlane w strukturze podobnej do źródła XML. Pola etykiet są zgrupowane pod wspólnym elementem Labels, a elementy danych i kolumny są ułożone w strukturze hierarchicznej odpowiadającej źródłu XML, z kolumnami wymienionymi w kolejności alfabetycznej. Elementy są identyfikowane przez nazwę kolumny zdefiniowaną w zestawie danych raportu w kodzie AL. Więcej informacji: Definiowanie zestawu danych raportu.
Poniższy rysunek przedstawia prostą niestandardową część XML z poprzedniej sekcji w okienku Mapowanie XML dokumentu programu Word.
-
Aby dodać etykietę lub pole do układu, należy wstawić kontrolkę zawartości mapowaną na element w okienku Mapowanie XML.
-
Aby utworzyć powtarzające się wiersze kolumn, należy wstawić kontrolkę zawartości Powtarzalna dla nadrzędnego elementu danych, a następnie dodać kontrolki zawartości dla kolumn.
-
W przypadku etykiet rzeczywisty tekst wyświetlany w wygenerowanym raporcie to wartość właściwości Podpis dla pola w tabeli elementu danych (jeśli etykieta jest powiązana z kolumną w zestawie danych raportu) lub etykieta w Projektancie etykiet raportów (jeśli etykieta nie jest powiązana z kolumną w zestawie danych).
-
Język etykiety wyświetlanej podczas uruchamiania raportu zależy od ustawienia języka obiektu raportu.
Powiązane informacje
(Przestarzałe) Tworzenie i modyfikowanie niestandardowych układów raportów
Znajdź bezpłatne moduły e-learningowe dla Business Central tutaj
